Rust stop trait

2025-05-22

你完全正确:当前的问题本质是多个独立线程分别实现了 PositionMonitor trait 实例(如 TrendStopMonitor / RetracementMonitor),它们没有共享状态,即使一个监控线程满足了平仓条件并执行了 pingcang其他线程并不知道,仍然继续运行


✅ 解决方向:加入统一的线程共享开关(flag)

你可以通过一个 Arc<AtomicBool>Arc<AtomicU8> 作为线程间共享状态,在任一线程检测到平仓成功后,设置该开关,其他线程检查这个开关并自动退出。


✅ 实现方案:加入共享终止信号(stop_flag

1. 定义统一的 trait 带 stop_flag

修改你的 PositionMonitor trait:

use std::sync::Arc;
use std::sync::atomic::{AtomicBool, Ordering};

pub trait PositionMonitor: Send {
    fn check_close_condition(&self) -> Result<bool, BinanceError>;
    fn key_group(&self) -> u32;

    fn run_monitor_loop(&self, stop_flag: Arc<AtomicBool>) -> Result<(), BinanceError> {
        loop {
            // 检查是否被其他线程关闭
            if stop_flag.load(Ordering::Relaxed) {
                break;
            }

            if self.check_close_condition()? {
                crate::modules::pingcang::pingcang(None, None, Some(self.key_group()), None)?;
                crate::utils::redis::RedisUtil::del_hash_field(
                    &format!("Analysis_Price{}", self.key_group()),
                    "max_profit",
                )?;

                // 设置终止信号,其他线程会自动退出
                stop_flag.store(true, Ordering::Relaxed);
                break;
            }

            std::thread::sleep(std::time::Duration::from_secs(3));
        }
        Ok(())
    }
}

2. 各个 monitor struct 保持不变,但 run_monitor_loop 接收 stop_flag


3. 在启动线程处共享这个标志

修改你的 start_all_position_monitors

use std::sync::{Arc, atomic::{AtomicBool, Ordering}};

pub fn start_all_position_monitors(key_group: u32) {
    let result = get_position_info(None, None, Some(key_group));

    match result {
        Ok(position) => {
            if position.position_amt == "0.000" || position.side.is_empty() {
                info!("key_group {} 当前为空仓,跳过监控启动", key_group);
                return;
            }
            info!("📡 启动价格trait回撤监控线程(组号 {})", key_group);

            let entry_price = position.entry_price.parse().unwrap_or(0.0);
            let stop_flag = Arc::new(AtomicBool::new(false)); // 👈 新增共享标志

            let monitors: Vec<Box<dyn PositionMonitor>> = vec![
                Box::new(TrendStopMonitor {
                    key_group,
                    side: position.side.clone(),
                }),
                Box::new(RetracementMonitor {
                    key_group,
                    side: position.side.clone(),
                    entry_price,
                }),
            ];

            for monitor in monitors {
                let stop_flag = stop_flag.clone();
                std::thread::spawn(move || {
                    if let Err(e) = monitor.run_monitor_loop(stop_flag) {
                        info!("监控错误: {:?}", e);
                    }
                });
            }
        }
        Err(e) => {
            info!("获取持仓失败,key_group {}: {:?}", key_group, e);
        }
    }
}

✅ 效果说明

  • 任意一个 monitor 满足条件后执行 pingcang 并设置 stop_flag = true
  • 所有其他线程在下一轮循环中读取 stop_flag,自动退出;
  • 不再重复执行 pingcang
  • 不再需要依赖 Redis 键删除作为是否已平仓的判断。

✅ Bonus:避免多次 pingcang 的保险措施

虽然加了 stop_flag 已基本避免重复 pingcang,但你还可以在 pingcang() 内部做一次锁判断或状态确认,例如:

pub fn pingcang(...) -> Result<bool, BinanceError> {
    // 检查当前是否有持仓,没有直接返回 Ok(false)
    if !has_position(...) { return Ok(false); }

    // 执行下单逻辑
    ...
}

如果你希望我帮你改 Trait 定义或具体监控器代码,我也可以进一步提供模板。是否需要我把完整 Trait + 启动模板都打包成一个你可以直接用的版本?

You are absolutely right: the essence of the current problem is that multiple independent threads implement PositionMonitor trait instances (such as TrendStopMonitor / RetracementMonitor), and they have no shared state. Even if a monitoring thread meets the closing condition and executes pingcang, other threads do not know and continue to run.


✅ Solution direction: Add a unified thread sharing switch (flag)

You can use an Arc<AtomicBool> or Arc<AtomicU8> as inter-thread shared state. After any thread detects that the closing is successful, set the switch, and other threads check this switch and automatically exit.


✅ Implementation: Add a shared termination signal (stop_flag)

1. Define a unified trait with stop_flag

Modify your PositionMonitor trait:

use std::sync::Arc;
use std::sync::atomic::{AtomicBool, Ordering};

pub trait PositionMonitor: Send {
fn check_close_condition(&self) -> Result<bool, BinanceError>;
fn key_group(&self) -> u32;

fn run_monitor_loop(&self, stop_flag: Arc<AtomicBool>) -> Result<(), BinanceError> {
loop {
// Check if it is closed by other threads
if stop_flag.load(Ordering::Relaxed) {
break;
}

if self.check_close_condition()? {
crate::modules::pingcang::pingcang(None, None, Some(self.key_group()), None)?;
crate::utils::redis::RedisUtil::del_hash_field(
&format!("Analysis_Price{}", self.key_group()),
"max_profit",
)?;

// Set the termination signal, other threads will automatically exit
stop_flag.store(true, Ordering::Relaxed);
break;
}

std::thread::sleep(std::time::Duration::from_secs(3));
}
Ok(())
}
}

2. Each monitor struct remains unchanged, but run_monitor_loop receives stop_flag


3. Share this flag at the start thread

Modify your start_all_position_monitors:

use std::sync::{Arc, atomic::{AtomicBool, Ordering}};

pub fn start_all_position_monitors(key_group: u32) {
let result = get_position_info(None, None, Some(key_group));

match result {
Ok(position) => {
if position.position_amt == "0.000" || position.side.is_empty() {
info!("key_group {} is currently empty, skip monitoring start", key_group);
return;
}
info!("📡 Start price trait retracement monitoring thread (group number {})", key_group);

let entry_price = position.entry_price.parse().unwrap_or(0.0);
let stop_flag = Arc::new(AtomicBool::new(false)); // 👈 Add a shared flag

let monitors: Vec<Box<dyn PositionMonitor>> = vec![
Box::new(TrendStopMonitor {
key_group,
side: position.side.clone(),
}),
Box::new(RetracementMonitor {
key_group,
side: position.side.clone(),
entry_price,
}),
];

for monitor in monitors {
let stop_flag = stop_flag.clone();
std::thread::spawn(move || {
if let Err(e) = monitor.run_monitor_loop(stop_flag) {
info!("Monitor error: {:?}", e);
}
});
}
}
Err(e) => {
info!("Failed to get position, key_group {}: {:?}", key_group, e);
}
}
}

✅ Effect description

  • After any monitor meets the conditions, execute pingcang and set stop_flag = true;

  • All other threads read stop_flag in the next cycle and exit automatically;

  • No longer execute pingcang repeatedly;

  • No longer need to rely on Redis key deletion as a judgment of whether the position has been closed.


✅ Bonus: Insurance measures to avoid multiple pingcang

Although adding stop_flag has basically avoided repeated pingcang, you can still do a lock judgment or status confirmation inside pingcang(), for example:

pub fn pingcang(...) -> Result<bool, BinanceError> {
// Check if there is a current position, if not, return Ok(false) directly
if !has_position(...) { return Ok(false); }

// Execute order logic
...
}

If you want me to help you modify the Trait definition or specific monitor code, I can also provide a template. Do you need me to package the complete Trait + startup template into a version that you can use directly?

The shared stop_flag (an Arc<AtomicBool>) coordinates thread termination across multiple monitors in your Rust code. Here’s how it works:


1. Flag Initialization

let stop_flag = Arc::new(AtomicBool::new(false));  // Initialized to `false`
  • Created once in start_all_position_monitors and shared across all monitor threads via Arc (atomic reference counting).

2. Thread Coordination Flow

Monitoring Threads (run_monitor_loop)

Each spawned thread:

  1. Checks the flag periodically:
    if stop_flag.load(Ordering::Relaxed) { break; }
    
    • Uses Relaxed ordering (no synchronization guarantees beyond atomicity).
    • If true, the thread exits its loop.
  2. Sets the flag on close condition:
    stop_flag.store(true, Ordering::Relaxed);
    
    • When any monitor detects a close condition (e.g., check_close_condition() returns true), it:
      1. Triggers the closing logic (pingcang(), Redis cleanup).
      2. Atomically sets stop_flag to true.
      3. Breaks its own loop.

All Other Threads

  • See the flag change on their next iteration (after sleep(3)).
  • Exit gracefully without executing redundant close operations.

3. Memory Ordering (Ordering::Relaxed)

  • Why Relaxed works here:
    • The flag is a single atomic variable with no dependent operations.
    • Threads don’t need to see updates immediately (3-second sleep provides natural synchronization).
    • No other shared data depends on the flag’s state.
  • When to use stricter ordering:
    • If other non-atomic data must be synchronized with the flag, use Ordering::Release (on store) and Ordering::Acquire (on load).

4. Key Behaviors

Scenario Outcome
Normal operation All threads run until one detects a close condition.
Flag set to true All threads exit within 3 seconds (next sleep wakeup).
Thread panic AtomicBool is immune to poisoning (unlike Mutex).
Multiple close conditions Only the first trigger executes pingcang() (others see stop_flag == true).

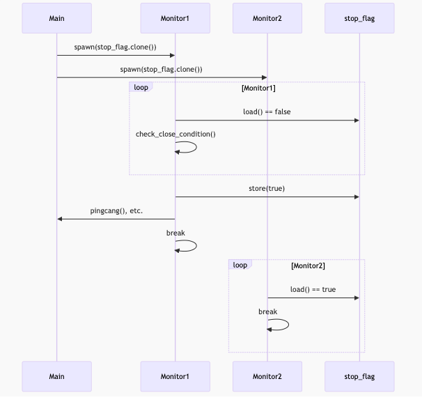
5. Lifecycle Example

sequenceDiagram
    participant Main
    participant Monitor1
    participant Monitor2

    Main->>Monitor1: spawn(stop_flag.clone())
    Main->>Monitor2: spawn(stop_flag.clone())
    
    loop Monitor1
        Monitor1->>stop_flag: load() == false
        Monitor1->>Monitor1: check_close_condition()
    end

    Monitor1->>stop_flag: store(true)  # Detects close condition
    Monitor1->>Main: pingcang(), etc.
    Monitor1->>Monitor1: break

    loop Monitor2
        Monitor2->>stop_flag: load() == true
        Monitor2->>Monitor2: break
    end

Alt text


6. Why This Works

  • AtomicBool: Ensures safe cross-thread updates without locks.
  • Arc: Allows shared ownership across threads.
  • Sleep-based polling: Adequate for this use case (no tight loops).

For stricter synchronization (e.g., immediate termination), consider:

stop_flag.store(true, Ordering::Release);  // In setter
if stop_flag.load(Ordering::Acquire) { ... }  // In checker

But your current implementation is correct for the described workflow.

problem

Since the shared variable is passed through parameters, why is the previous code also affected when the value of the parameter is modified?

In your Rust code, the shared stop_flag (an Arc<AtomicBool>) propagates changes across all threads because of how shared ownership and atomic operations work. Here’s why modifying it in one thread affects others:


1. Arc<T> Enables Shared Ownership

  • When you clone the Arc:
    let stop_flag = Arc::new(AtomicBool::new(false));
    let stop_flag_clone = stop_flag.clone();  // New Arc pointing to the same AtomicBool
    
    • Each Arc incrementally tracks references to the same heap-allocated AtomicBool.
    • Cloning an Arc doesn’t copy the AtomicBool; it creates a new pointer to the original.

2. AtomicBool Provides Thread-Safe Mutations

  • The AtomicBool inside the Arc guarantees:
    • Atomic reads/writes: No partial updates or data races.
    • Visibility: Changes are eventually seen by all threads (even with Ordering::Relaxed in your case).

3. Why Modifications Propagate

When any thread executes:

stop_flag.store(true, Ordering::Relaxed);
  1. The AtomicBool’s value is updated in memory.
  2. Other threads observe this change on their next load():
    if stop_flag.load(Ordering::Relaxed) { break; }
    
    • Even with Relaxed ordering, the change will propagate (though timing isn’t instant).

4. Key Insights

| Mechanism | Role | |———–|——| | Arc | Ensures the AtomicBool lives as long as any thread uses it. | | AtomicBool | Enables safe mutation across threads without locks. | | Parameter Passing | Each thread gets its own Arc clone, all pointing to the same AtomicBool. |


5. Practical Implications

  • No Race Conditions: Only one thread can trigger pingcang() because:
    1. The first thread to detect a close condition sets stop_flag = true.
    2. Other threads see this and exit.
  • No Copies: The AtomicBool is never copied; all Arcs point to the same memory location.

6. Visualization

flowchart LR
    A[Main Thread] -- clones --> B[Arc]
    A -- clones --> C[Arc]
    B & C --> D[(AtomicBool in Heap)]
    D -->|Modified by Thread 1| E[Thread 2 sees change]

7. Why This is Safe

  • Thread-Safety: Arc handles reference counting atomically; AtomicBool handles value changes atomically.
  • Deterministic Exit: All threads exit once any thread sets the flag, avoiding redundant work.

For immediate visibility of the flag change, consider stricter memory ordering (e.g., Ordering::Release/Acquire), but your current use case (with sleep(3)) works fine with Relaxed.